Visual StuDio 2010(简称VS2010)是一款功能强大的集成开发环境,支持多种编程语言,可用于开发桌面应用程序、Web应用以及各种服务。通过使用VS2010的丰富工具和功能,用户能够将源代码编译为可执行文件(.exe),从而创建可以独立运行的应用程序。那么,该如何使用这款开发工具生成exe文件呢?接下来,小编将详细介绍VS2010生成exe的具体步骤,有兴趣的朋友请往下看。

在VS2010中创建exe的详细步骤
安装必要的插件:首先,需要安装Microsoft Visual Studio Installer Projects 2022插件。
生成64位的exe文件:例如,在VS中以Qt记事本项目为示例生成64位exe后,通过Qt5.14.2的MinGW终端输入命令windeployqt xx.exe来生成包含动态链接库的文件。

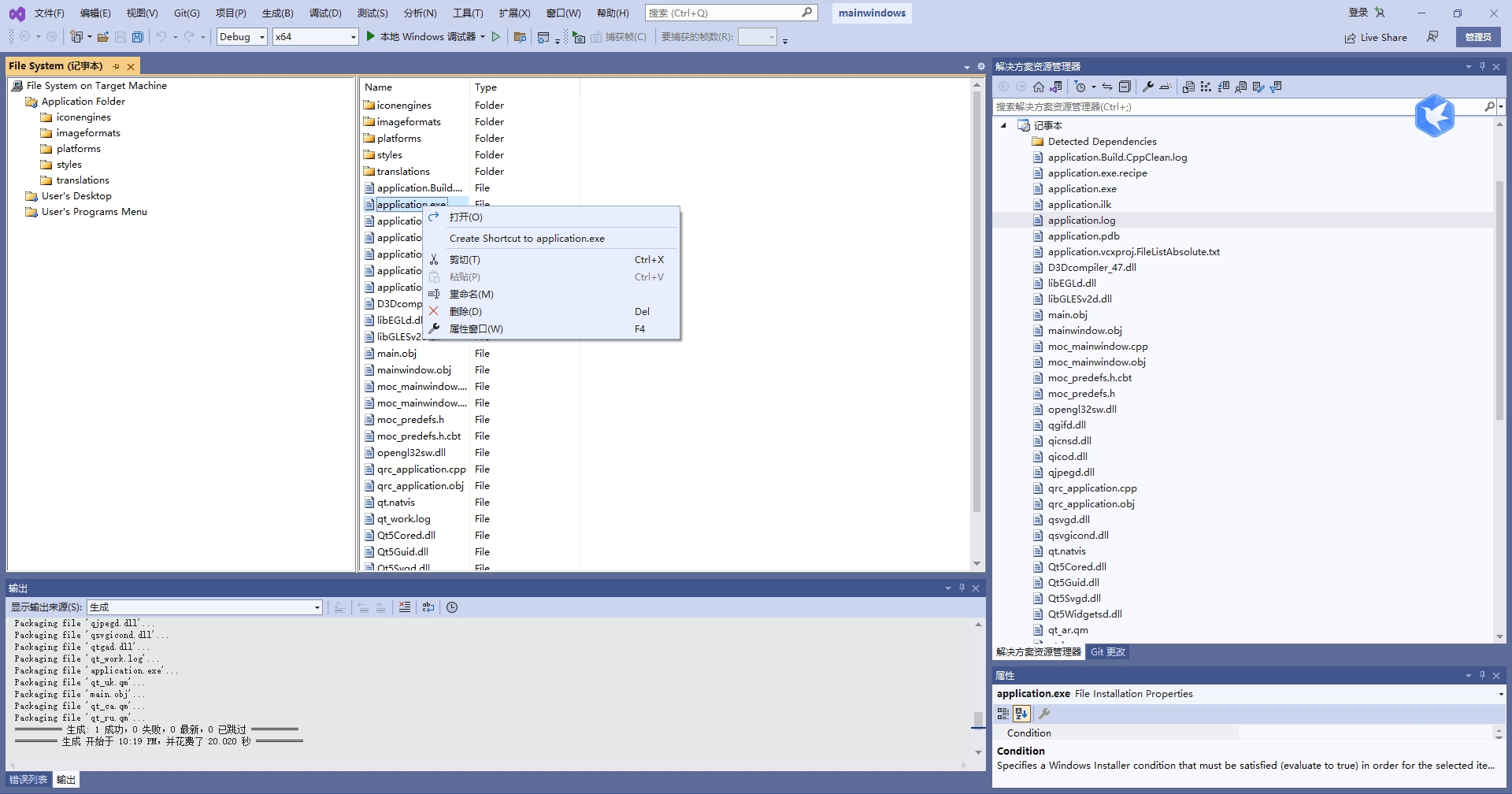
添加安装项目:右键点击解决方案,选择“添加”->“新建项目”,搜索“Setup Project”模板并添加记事本项目;再右键“Application Folder”,选择“添加”->“文件”,导入xx.exe目录下的所有文件,注意删除带波浪线的文件。

建立桌面快捷方式:右键点击xx.exe,选择“Create Shortcut to xx.exe”生成快捷方式;然后把快捷方式移动到“User’s Desktop”,并在“属性”窗口中更改名称及图标。

设定项目属性:选择记事本项目,查看并修改项目信息如作者及公司信息等,重点是确保安装平台(Target Platform)的正确选择,即64位或32位。

生成安装文件:右键单击记事本项目,利用“view”定义安装界面,完成设置后再次右键选择“生成”,将在记事本目录中生成exe和msi文件;可以使用MSI to EXE Compiler进行合并,获得最终发布的exe文件,或者直接使用第三方软件如Setup Factory打包生成exe,这样就无需安装其他插件。

通过在VS2010中生成.exe文件,可以将源码编译为可独立运行的程序,从而在其他计算机上执行,无需开发环境。以上便是小编为大家带来的VS2010编译步骤,希望能对你有所帮助。



































